SmartEA architecture SI

Cartographie du SI


Vos enjeux

Maîtriser la complexité d’un Système d’Information

Le passage au numérique est aujourd’hui un enjeu stratégique pour la plupart des entreprises. Support de cette stratégie, le système d’information s’avère de plus en plus complexe :

  • émergence de nouvelles technologies (objets connectés, cloud, big data, ...),
  • architecture microservices
  • ouverture aux clients, partenaires et fournisseurs,
  • maintenance des applications patrimoniales,
  • obsolescence de technologies.

Or celui-ci doit également s’adapter de plus en plus vite aux nombreux changements métiers

  • positionnement sur de nouveaux marchés,
  • évolutions organisationnelles (rationalisation, fusions, acquisitions, ...),
  • obligations réglementaires (RGPD, prélèvement à la source, DSN, ...).

Face à cette complexité, il est désormais indispensable de disposer d’une vision globale et fiable de l’architecture de son système d’information afin de maîtriser ses différents composants (applications, interfaces, flux, infrastructure, etc) et leurs inter-dépendances.

Modélisation d'architecture SI avec ArchiMate

Notre vision

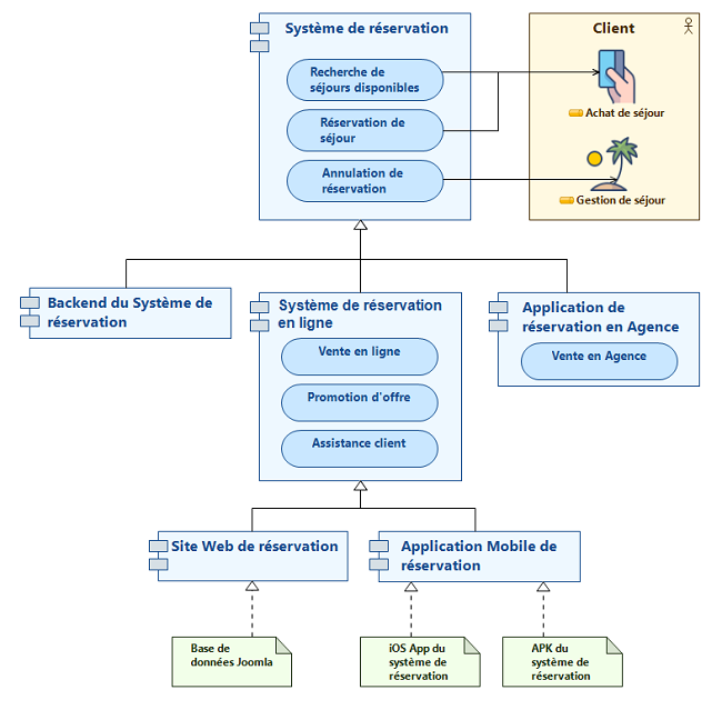
Modéliser l’architecture applicative

Pour recenser votre patrimoine existant et travailler sur de nouvelles architectures applicatives, il convient de pouvoir modéliser les différents types de composants qui les constituent.

En premier lieu ces composants doivent pouvoir être décrits à un niveau général, de manière à pouvoir les situer dans le SI. Mais lorsque cela est nécessaire, ils doivent également pouvoir être décrits de façon suffisamment détaillées pour étudier précisément les impacts que des changements auraient sur le reste du système.

Le standard ArchiMate propose un modèle de données et une notation graphique permettant de modéliser les applications d’un SI (les composants applicatifs, leurs services, leurs interfaces, leurs relations, etc) mais également l’infrastructure technique sur laquelle elles sont déployées (logiciels, serveurs, etc). Il fournit également le moyen de modéliser plus largement l’entreprise (son organisation, sa stratégie, ses processus) de manière à décrire à quels besoins répond le SI et ainsi vérifier son alignement métier.

Logiciel de modélisation d'architecture SI

Notre solution

Un référentiel standard et extensible

Obeo SmartEA® est un logiciel de cartographie applicative qui intègre nativement les standards ArchiMate® et BPMN®. Basé sur un référentiel partagé, il permet de décrire des architectures actuelles ou en projet de votre SI (notion de branches), et de les partager en mode web aux personnes concernées (développeurs, architectes, chef de projet, …).

Basé sur des APIs ouvertes et des technologies open source, Obeo SmartEA peut être aisément paramétré et étendu pour supporter vos propres concepts applicatifs. Vous pouvez également intégrer ou développer des connecteurs afin d’importer vos données (CMDB, EAI, ESB, fichiers excel, …).

Voir aussi :

Testez gratuitement Obeo SmartEA

Essai en ligne